Sales Order Maintenance
Sales Order Maintenance - Misc button

Sales Order Maintenance Header

Sales Order Maintenance Sold/Ship tab

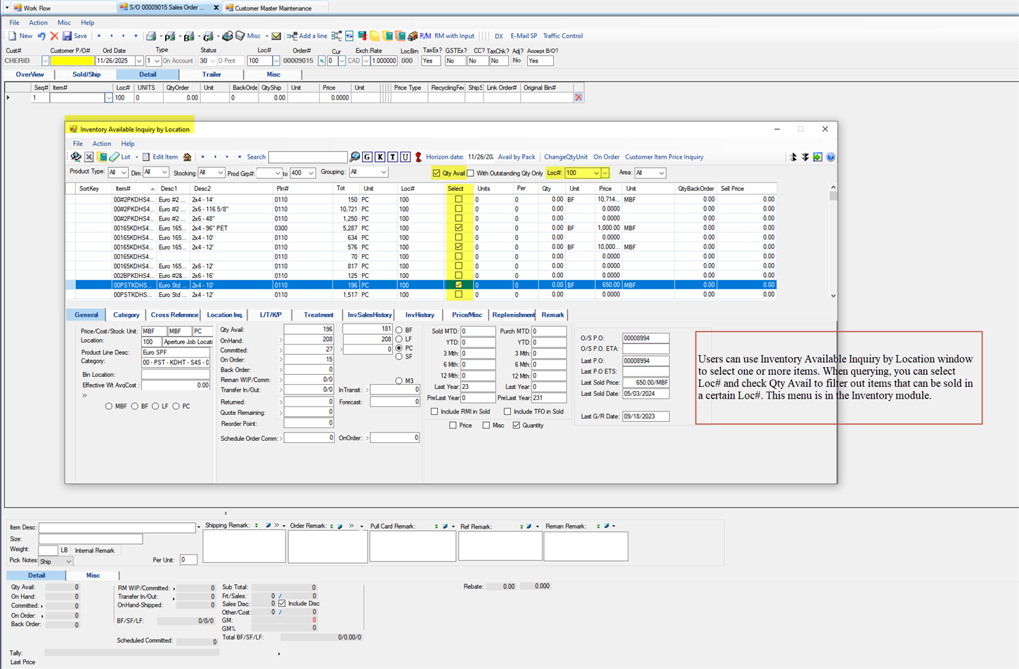
Sales Order Maintenance Detail tab - Enter the Items

Sales Order Maintenance Detail tab - Enter the Items

Sales Order Maintenance Detail tab - Enter the Qty

Sales Order Maintenance Detail tab - Enter the Price

Sales Order Maintenance Detail tab - Enter the Price

Sales Order Maintenance Trailer tab

Sales Order Maintenance Trailer tab - Frt Charge/Accrued tab

Sales Order Maintenance Trailer tab - Frt Charge/Accrued tab

Sales Order Maintenance Trailer tab - Salesperson Comm% tab

Sales Order Maintenance Trailer tab - Extra Cost tab

Sales Order Maintenance Trailer tab - Extra Cost tab

Sales Order Maintenance - Print Sales Acknowledgement form

Sales Order Maintenance - Misc button

Sales Order Maintenance Header
